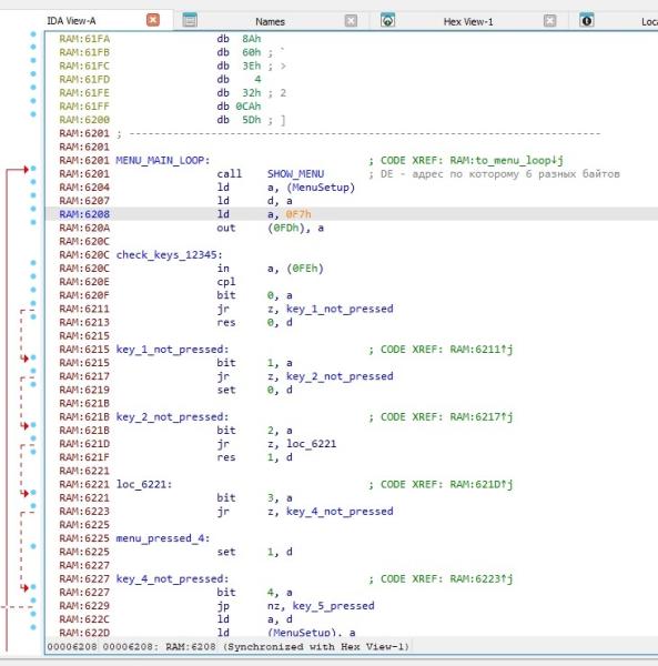
1983 год. Spectrum 16K. Игра Jetpac. В цикле рисуется текстовое меню, затем идет OUT, затем опрос полуряда клавиатуры "12345" и реакция на нажатые клавиши.
Вопрос: какой смысл в OUT? Для чего он нужен?
Если вместо OUT поставить два NOP'а - все нормально работает в эмуляторе.
Вложение 82663
OUT идет сразу перед IN. Может быть на реальном железе "залипает" состояние клавиш и их нужно сбрасывать перед чтением... Хотелось бы знать точно.

