Не знаю, то ли проект собирал. Вроде "WxEDA".
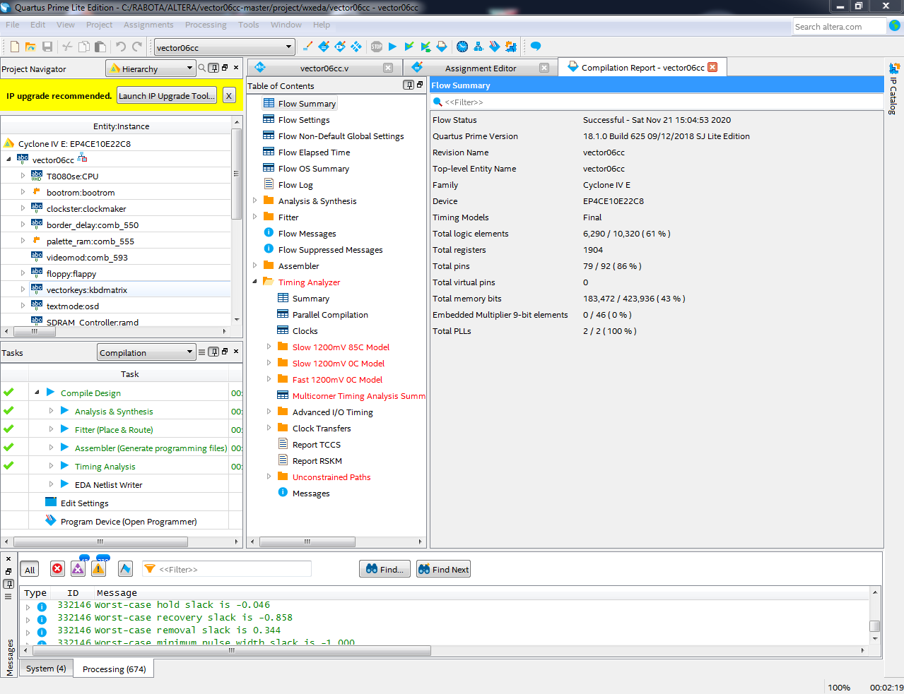
Поменял только чип, ошибок нет, есть куча предупреждений и "Timing Analizer" горит красным.
Скрытый текст
Вид для печати
Не знаю, то ли проект собирал. Вроде "WxEDA".
Поменял только чип, ошибок нет, есть куча предупреждений и "Timing Analizer" горит красным.
Скрытый текст
Пока все ок.
В любом случае все пины надо пройти вручную и перепроверить для своей платы.
Заглянул в файл *.pin проекта "WxEDA", там все порты I/O на 2.5V - из каких соображений выбрано такое напряжение?
Чёт мне с самого начала с этой Альтерой отношения не задались.. :(
Сначала с выбором/установкой софта маялся, сейчас даже не большой проект постоянно крашится, до того, что его приходится каждый раз с "нуля" создавать (благо *.v - файлы не удаляются).
Для эксперимента, "скрестил" два проекта из примеров: в одном вывод счетчика на 8-ми сигментник, во втором сканирование ps/2-клавы и вывод кодов в uart. Сделал проект, в котором сканируется ps/2-клава и код выводится на 8-ми сигментник борды.
Я всё-же поставил в разрывы сигналов ps/2 по полевику, осциллом посмотрел, всё красиво - со стороны клавы амплитуда сигналов 5V, со стороны Альтеры 3.3V. Для работы с клавой быстродействия полевиков вполне хватает.
Первые 3-4 раза заливал в Альтеру, и даже коды видел. А потом синий экран вылетел, и комп перегрузился. После перезагрузки не мог открыть проект. Квартус грузится, но при выборе проекта, просто закрывается, без всяких пояснений. Даже если проект открывается, написано, что отсутствует база с указанием файла *.cmp.* ( "Database error" ).
При попытке что-то сделать - Квартус закрывается.
Вновь созданный проект компилирую, критических ошибок нет, нажимаю "программировать" - Синий экран... и всё с самого начала, открытие проекта вызывает закрытие Квартуса... и т.д.
Про вольты не помню. Может быть это просто дефолтная настройка, которая на самом деле значит VCCIO.
Что до мучений с Квартусом, увы.. Мы все его искренне любим и с каждой версией он становится еще лучше. Бывает помогает удалить от проекта промежуточные файлы. Еще по секрету скажу, что gui там не нужен. Если с ним совсем никак, можно посмотреть, что там печатается в окошке консоли и открыть для себя способы сборки и программирования из батничка. Поможет ли это синему экрану никто не знает.
В проекте "WxEDA" переназначил пины, после компиляции критических ошибок нет.
Залил, на разъёме VGA, осциллографом есть КСИ, ССИ и на "VGA_В[0]" постоянные импульсы соизмеримые с ССИ (частота вроде чуть выше), но на пиксели не тянет.
На выходах S_VideoC/V - ничего нет. Назначал пины для всех VGA_B[x] - на одном из них постоянные импульсы, на одном "1", на остальных "0".
В итоге, пока не взлетел.
Хотя, скорее всего нужно с чистого проекта начать. Так как после первой компиляции Квартус крашился, и при последующих открытиях проекта были сообщения о "Database error". Но как ни странно, за 4-5 компиляций критические ошибки базы исчезли, и проект компилировался с обычным количеством использованных ячеек.
Я после назначения пинов сделал Экспорт этой таблицы в csv-файл, а вот как её импортировать?
Файл .qsf, в котором все пины и настройки, текстовый. Его можно куда угодно отправить, редактировать итд.
Не знаю сколько ещё "синих экранов" выдержит винда... :(
Обращение к программатору выбывает "синий экран". При этом не только крашится проект, но и слетают настройки самого Квартуса - при запуске после "синего экрана", он не помнит список открываемых проектов, не помнит положение окна программы, слетают на дефолтовые настройки из Tool->Options.
Уже оставлял открытым окно "Программирование", после внесения в проект изменений, возвращаюсь в него, нажимаю любую кнопку интерфейса... и "синий экран"...
Не нашел окошка консоли, вернее одно нашел, открыл, но в нём всегда пусто.
В проекте Вектора, только после установки параметров пинов VGA на 16ма (по току), на экране монитора появились вертикальные зелёные полосы.
Подключение монитора усаживает выход "VGA_G" (на других и так пусто) почти в "0".
А КСИ и ССИ по амплитуде совсем не страдают.
Уточнил, что импульсы идут не по VGA_B[0], а по VGA_G[0].
Один раз, до подключения монитора, осциллографом увидел появление окна с бордюром на канале VGA_G[0]. На загрузочный Вектора он совсем не был похож, просто поле с бордюром. Но повторить это больше не получается.
Какое-то светопредставление. Попробуй сделать проект помигать светодиодом, убедись, что система вообще способна функционировать. Все симптомы типа не встающих драйверов, каких-то не тех версий, постоянных синих экранов итд намекают на то, что тут дело не в Квартусе.